医务人员零感染!深圳三院在国际期刊发布院感防控经验
稿件来源:海角社区 发布时间:2021-03-09 19:22:00新冠肺炎疫情发生以来,多地发生患者在就医过程中出现交叉感染,甚至导致医务人员感染新冠肺炎。如何有效避免患者交叉感染和医务人员感染?
海角社区 (下称“深圳三院”)院感团队在该领域进行了探索和总结,今年3月,在《Infection Control&Hospital Epidemiology》上发表了题为《Application and effects of fever screening system in the prevention of nosocomial infection in the only designated hospital of coronavirus disease 2019(COVID-19) in Shenzhen,China》的研究成果。

研究成果
该论文介绍了深圳三院率先建立的发热筛查体系,在预防新冠病毒传播、防止患者交叉感染和医务人员院内感染等方面起到了至关重要的作用。论文的第一通讯作者刘磊,第二通讯作者刘映霞,第一作者黄婷。
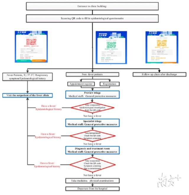
发热三级分诊,严格把好三道关
该研究介绍了深圳三院对门诊区域出入口进行严格把控,患者就诊需经过“三道关”。

三级分诊
第一关:预检分诊关,预检分诊前移到大门口外,安排感染科医生和护士对每位患者进行体温测量和分诊工作,分诊人员认真询问患者的流行病学史和临床症状,并给每位发热患者发放外科口罩,进行详细登记,以便追溯。就诊患者通过扫二维码进行流行病学的问卷填写。
第二关:专科分诊关,患者到专科分诊处出示二维码,分诊护士再次给患者测量体温,口头询问流行病学史。
第三关:看诊处,医生经询问病史后与患者签署“流行病学史告知书”,双方签名后存档。
第二关及第三关中发现患者有发热由专人送至发热门诊就诊,同时对患者所经过的区域进行消毒。保证全面覆盖,不漏检。
1月11日(深圳三院收治首例新冠肺炎患者)至3月1日,经门诊预检分诊处指引去发热门诊人数为421人。其中确诊人数14例,因执行了严格的三级分诊,避免了疑似及确诊患者在门诊公共区域对其他患者及医务人员造成的交叉感染发生。
发热门诊分区管理
该研究还介绍了深圳三院率先将发热门诊进行分区管理,有流行病学病史的患者被送到发热门诊①就诊。无流行病学史的发热患者被送到发热门诊②就诊,两个发热门诊就诊、候诊、检验及影像学检查等相对独立互不交叉。

发热门诊分区管理
从1月24日(发热门诊开始分区管理)至3月1日,发热门诊共接待2140人次,所有患者均接受核酸检测:发热门诊①共接待1408人次,其中阳性56例,核酸阳性率为3.98%。同时,发热门诊②共接待732例患者,其中阳性2例,核酸阳性率为0.27%。两个发热门诊的阳性率差异有统计学意义(Χ2=25.059,P<0.001),这也进一步验证将发热门诊分区域管理的必要性,这样能有效避免交叉感染的发生。
深圳三院在疫情初期便率先建立了该发热筛查体系,取得了医务人员零感染、院内零交叉感染的成绩,同时也将成功经验向世界推广。
【记者】姚淑慧
【通讯员】深三院
附件:

粤公网安备 44030702003859号